Dans ce projet, vous utiliserez MySQL Workbench pour écrire des requêtes SQL qui agrègent (regroupent) des données. En incorporant des fonctions d'agrégation telles que COUNT, SUM et AVG, vos requêtes SQL regrouperont et résumeront les données. Les données agrégées et présentées dans un format logique constituent un outil de prise de décision plus précieux pour les utilisateurs.

Agréger des données en SQL avec MySQL Workbench

Agréger des données en SQL avec MySQL Workbench

Instructeur : Judy Richardson
2 775 déjà inscrits
Inclus avec
Expérience recommandée
Ce que vous apprendrez
Reconnaître les façons dont les données agrégées peuvent améliorer le processus de prise de décision.
Incorporer la clause GROUP BY dans SQL pour agréger les données.
Démontrer l'utilisation des fonctions d'agrégation SQL à l'aide de MySQL Workbench.
Compétences que vous pratiquerez
- Catégorie : Statistiques descriptives
- Catégorie : SQL
- Catégorie : Analyse des données
Outils que vous utiliserez
- Catégorie : MySQL Workbench
- Catégorie : Langages de requête
- Catégorie : MySQL
Détails à connaître

Ajouter à votre profil LinkedIn
Disponible uniquement sur ordinateur
Découvrez comment les employés des entreprises prestigieuses maîtrisent des compétences recherchées

Apprendre, pratiquer et appliquer des compétences prêtes à l’emploi en moins de 2 heures
- Bénéficiez d’une formation par des experts du secteur
- Gagnez en expérience pratique en effectuant des tâches professionnelles du monde réel
- Renforcez votre confiance en utilisant les outils et technologies les plus récents

À propos de ce Projet Guidé
Apprendrez étape par étape
Votre enseignant(e) vous guidera étape par étape, grâce à une vidéo en écran partagé sur votre espace de travail :
Examinez et exécutez une requête SQL qui utilise les fonctions Group et Count de MySQL Workbench pour compter le nombre de commandes passées par chaque client.
Regroupez par client et par nom de produit et utilisez la fonction agrégée SQL COUNT pour afficher le nombre total d'articles de chaque commande pour chaque client.
Après avoir calculé le montant dû pour chaque produit, utilisez la fonction agrégée SQL SUM et la clause GROUP BY pour calculer le montant total des ventes pour chaque commande.
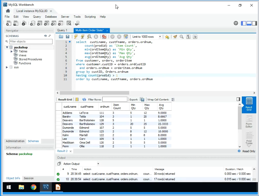
Écrire un code SQL dans MySQL Workbench qui incorpore les fonctions Group, Count, Min, Max et Avg pour produire des statistiques permettant d'analyser les habitudes d'achat.
Grouper par client et par commande, en utilisant la clause HAVING pour filtrer les commandes comportant plus d'un article par commande.
Expérience recommandée
Il est recommandé de se familiariser avec l'interface utilisateur de MySQL Workbench et avec l'instruction SQL SELECT.
5 images de projet
Instructeur

Offert par
Méthode d’apprentissage
Apprentissage pratique basé sur les compétences
Mettez en pratique de nouvelles compétences en effectuant des tâches professionnelles.
Conseils d’experts
Suivez les vidéos pré-enregistrées d’experts à l’aide d’une interface unique, divisée en deux.
Aucun téléchargement ou installation requis(e)
Accédez aux outils et aux ressources dont vous avez besoin dans un espace de travail cloud préconfiguré.
Disponible uniquement sur ordinateur de bureau
Ce Projet Guidé est conçu pour les ordinateurs portables ou de bureau disposant d’une connexion internet fiable, et non pour les appareils mobiles.
Pour quelles raisons les étudiants sur Coursera nous choisissent-ils pour leur carrière ?

Felipe M.

Jennifer J.

Larry W.

Chaitanya A.
Vous aimerez peut-être aussi

Ouvrez de nouvelles portes avec Coursera Plus
Accès illimité à 10,000+ cours de niveau international, projets pratiques et programmes de certification prêts à l'emploi - tous inclus dans votre abonnement.
Faites progresser votre carrière avec un diplôme en ligne
Obtenez un diplôme auprès d’universités de renommée mondiale - 100 % en ligne
Rejoignez plus de 3 400 entreprises mondiales qui ont choisi Coursera pour les affaires
Améliorez les compétences de vos employés pour exceller dans l’économie numérique





